使用启动脚本在设备上安装 OpManager 代理
可以使用 Windows GPO 在多台设备上安装 OpManager 代理。你可以利用启动脚本在系统启动期间自动部署代理安装,从而确保在所有目标设备上实现一致、无干扰的安装。此方法非常适用于需要集中化、自动化部署的大型环境。
注意:请确保网络为基于域(Domain-based)的架构,而不是基于工作组(Workgroup-based)的架构。即使你只在少数设备上安装了 OpManager 代理,你仍然可以将脚本映射到整个域,因为代理只会在尚未安装代理的设备上进行安装。
- 在 OpManager Web 控制台中,进入“Settings → Discovery → Deploy Agent”。
- 点击“Download”按钮获取 OpManager Agent 压缩包。解压该压缩包,并将解压得到的 OpManagerAgent.msi 和 OPMAgentServerInfo.json 文件粘贴到本地目录中。
注意:必须下载一份最新的 OpManagerAgent.zip 压缩包,并使用其中的文件进行安装。
- 确认客户端计算机所属的父域 Server,并将解压得到的 OpManagerAgent.msi 和 OPMAgentServerInfo.json 文件复制到该域 Server 上。
- 在 AD Server 上,点击 Start → Run
- 输入 gpmc.msc 并点击 Okay。
- 右键单击该域,选择 Create and link a GPO here.

- 为该 GPO 指定一个名称。
- 选择该 GPO。
注意:如果你只希望在部分设备上安装代理,则需要按照以下步骤操作(参见此图片)。如果希望在所有设备上安装代理,请不要执行以下步骤。
- 点击 Scope 选项卡。
- 在 Security Filtering 区域下,点击 Add。
- 在 Select User, Computer, or Group 对话框中,点击 Object Types。
- 选择特定计算机的对象类型,然后点击 “Okay”。
- 指定计算机名称,并点击 “Okay”。
- 最后点击 Check Names,然后再次点击 “Okay”。
- 右键单击该 GPO,然后点击 “Edit”。
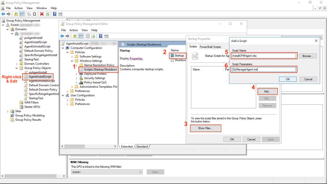
- 若要执行 VBScript,请按照以下步骤操作(参见此图片):
- 展开 Computer Configuration → Policies → Windows Settings → Scripts
- 右键单击 Startup,然后点击 Properties。
- 点击 Show Files。
- 将 InstallOPMAgent.vbs(下载 .txt 文件并将其重命名为 .vbs)以及解压得到的 OpManagerAgent.msi 和 OPMServerInfo.json 文件拖放至该位置。复制该位置的路径 (\\Domain name\SysVol\Domain name\Policies\{ID}\Machine\Scripts\Startup) 并关闭窗口。
- 在 Startup Properties 对话框中,点击 Add。
- 浏览并导航到上述位置,并复制浏览到的路径 (\\Domain name\SysVol\Domain name\Policies\{ID}\Machine\Scripts\Startup)。
选择 InstallOPMAgent.vbs 脚本。然后按如下所示指定路径(已复制的位置)和脚本:
(\\Domain name\SysVol\Domain name\Policies\{ID}\Machine\Scripts\Startup)\InstallOPMAgent.vbs
- 按如下所示指定脚本参数:
OpManagerAgent.msi
- 作为 VBScript 的替代方案,你也可以使用 GPO 执行 PowerShell 脚本 来安装代理。要执行 PowerShell 脚本,请按照以下步骤操作(参见此图片):
- 在执行此脚本之前,请确保所有客户端计算机上已启用 PowerShell。
- 展开 Computer Configuration → Policies → Windows Settings → PowerShell scripts。
- 右键单击 Startup,然后点击 Properties。
- 点击 Show Files。
- 将 psinstallopmagent.ps1(下载 .txt 文件并将其重命名为 .ps1)以及解压得到的 OpManagerAgent.msi 和 OPMAgentServerInfo.json 文件拖放至该位置。复制该位置的路径 (\\Domain name\SysVol\Domain name\Policies\{ID}\Machine\Scripts\Startup) 并关闭窗口。
- 在 Startup Properties 对话框中,点击 Add。
- 浏览并导航到上述位置,并复制浏览到的路径 (\\Domain name\SysVol\Domain name\Policies\{ID}\Machine\Scripts\Startup)。
选择 psinstallopmagent.ps1 脚本。然后按如下所示指定路径(已复制的位置)和脚本:
(\\Domain name\SysVol\Domain name\Policies\{ID}\Machine\Scripts\Startup)\psinstallopmagent.ps1
- 按如下所示指定脚本参数:
OpManagerAgent.msi
- 点击 “Okay” 关闭 Add a Script 对话框和 Startup Properties 对话框,然后关闭 Group Policy Object Editor 和 Group Policy Management 对话框。
注意:此脚本可用于在域内所有计算机上部署代理。请注意,目标不能是用户组。
该脚本会在部署后的下一次客户端计算机重启时执行。一旦脚本成功执行,OpManager 代理就会安装到所有客户端计算机上。你可以在 OpManager 的 Inventory 页面中查看这些新加入的设备。
注意:
- 所有客户端计算机中 .vbs 文件的文件关联属性必须设置为 “Microsoft Windows (r) based script host”,以确保脚本能正确执行。如果文件关联属性被修改为用文本编辑器打开脚本文件,则会导致执行失败。
- OpManager 的 GPO 对象可以保留不动,以便将来自动为新加入的客户端计算机安装代理。
- 无需担心代理被重新安装,因为脚本已编写为避免不必要的重复安装。
- 你也无需担心定期更新代理。OpManager 代理的更新会随 OpManager 的安装文件一同发布,当有可用更新时,OpManager 会自动将代理更新推送至客户端计算机。
当其他安装方法失败时,使用 Windows GPO 在多台设备上安装 OpManager 代理会尤其有帮助。下面列出了一些常见的代理安装失败原因,以帮助你识别和解决问题。
如果你在代理安装方面遇到其他问题,请联系技术支持团队以获取帮助。