点击此处展开
高可用性工作流
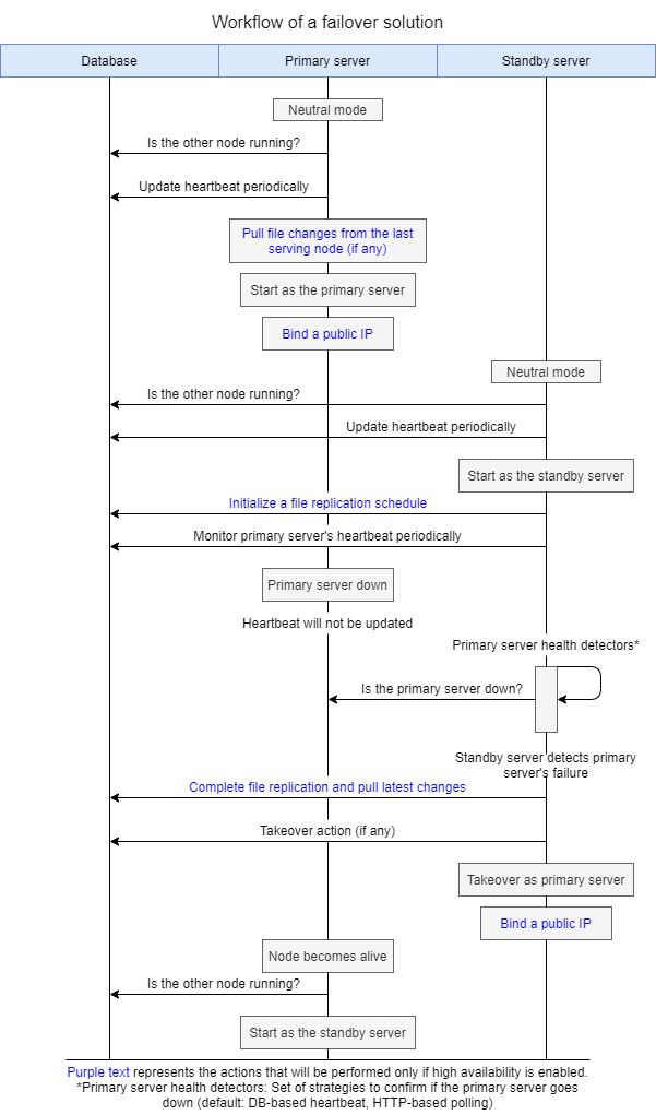
- 设置高可用性需要三台机器:一台作为主服务器,一台作为备用服务器,一台作为数据库或DataEngine。
- 主服务器和备用服务器都应能够访问公共数据库(DB)。ADAudit Plus支持PostgreSQL和Microsoft SQL Server数据库。
- 备用服务器通过基于DB的心跳机制监控主服务器的健康状态。备用服务器将定期从主服务器复制文件(如果启用了复制)。目前,复制通过Windows下的robocopy命令执行。
- 初始状态下,主服务器运行应用程序并处理用户请求,备用服务器监控主服务器的运行状态。当主服务器宕机时,备用服务器启动应用程序并接管主服务器的角色。当原主服务器重新上线后,它将转为备用服务器的角色。
工作流图

复制流程图

